最新の安定バージョンについては、spring-cloud-contract 5.0.2 を使用してください。 |
Nexus または Artifactory の REST ドキュメントとスタブを使用したプロバイダー契約のテスト
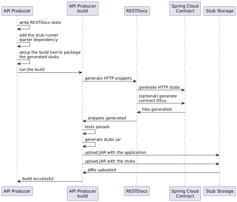
このフローでは、テストとスタブの生成に Spring Cloud Contract プラグインを使用しません。Spring RESTDocs を記述し、そこからスタブを自動的に生成します。最後に、スタブをパッケージ化してスタブストレージサイト (この場合は Nexus または Artifactory) にアップロードするようにビルドを設定します。
プロデューサーの流れ
プロデューサーとして、次のことを行います。
API の RESTDocs テストを作成します。
次のように、Spring Cloud Contract Stub Runner スターターをビルド (
spring-cloud-starter-contract-stub-runner) に追加します。- Maven
<dependencies> <dependency> <groupId>org.springframework.cloud</groupId> <artifactId>spring-cloud-starter-contract-stub-runner</artifactId> <scope>test</scope> </dependency> </dependencies> <dependencyManagement> <dependencies> <dependency> <groupId>org.springframework.cloud</groupId> <artifactId>spring-cloud-dependencies</artifactId> <version>${spring-cloud.version}</version> <type>pom</type> <scope>import</scope> </dependency> </dependencies> </dependencyManagement>- Gradle
dependencies { testImplementation 'org.springframework.cloud:spring-cloud-starter-contract-stub-runner' } dependencyManagement { imports { mavenBom "org.springframework.cloud:spring-cloud-dependencies:${springCloudVersion}" } }
次のように、スタブをパッケージ化するためのビルドツールをセットアップします。
- Maven
<!-- pom.xml --> <plugins> <plugin> <groupId>org.apache.maven.plugins</groupId> <artifactId>maven-assembly-plugin</artifactId> <executions> <execution> <id>stub</id> <phase>prepare-package</phase> <goals> <goal>single</goal> </goals> <inherited>false</inherited> <configuration> <attach>true</attach> <descriptors> ${basedir}/src/assembly/stub.xml </descriptors> </configuration> </execution> </executions> </plugin> </plugins> <!-- src/assembly/stub.xml --> <assembly xmlns="http://maven.apache.org/plugins/maven-assembly-plugin/assembly/1.1.3" xmlns:xsi="http://www.w3.org/2001/XMLSchema-instance" xsi:schemaLocation="http://maven.apache.org/plugins/maven-assembly-plugin/assembly/1.1.3 http://maven.apache.org/xsd/assembly-1.1.3.xsd"> <id>stubs</id> <formats> <format>jar</format> </formats> <includeBaseDirectory>false</includeBaseDirectory> <fileSets> <fileSet> <directory>${project.build.directory}/generated-snippets/stubs</directory> <outputDirectory>META-INF/${project.groupId}/${project.artifactId}/${project.version}/mappings</outputDirectory> <includes> <include>**/*</include> </includes> </fileSet> </fileSets> </assembly>- Gradle
task stubsJar(type: Jar) { classifier = "stubs" into("META-INF/${project.group}/${project.name}/${project.version}/mappings") { include('**/*.*') from("${project.buildDir}/generated-snippets/stubs") } } // we need the tests to pass to build the stub jar stubsJar.dependsOn(test) bootJar.dependsOn(stubsJar)
これで、テストを実行すると、スタブが自動的に公開され、パッケージ化されます。
次の UML 図は、プロデューサーのフローを示しています。

コンシューマーの流れ
コンシューマーフローはスタブの生成に使用されるツールの影響を受けないため、初めての Spring Cloud 契約ベースのアプリケーションの開発を読み取ると、Nexus または Artifactory でスタブを使用してテストするプロバイダ契約のコンシューマー側のフローを確認できます。